既存データベースからER図を作成するには
こんにちは、ERトコ管理人です。
今日もせっせとSI ObjectBrowser ER(以下OBER)でデータベースを設計する毎日です。
トコろで、既存データベースがあるのにまだER図を手で書いていたりしませんか?
既存データベースから簡単にER図を作る方法があるんです。
ドメインも、主キーも、リレーションも、既存データベースを使っていいんです。
用意するもの
SI ObjectBrowser ER × 1
お使いのデータベース × 1
作り方
まずはメニューからリバースエンジニアリングを選んでデータベースにログインします。

さあ、リバースエンジニアリング!の前にちょっとオプションを設定をしましょう。
ここがポイント
オブジェクトの推定を使うと、OBERが自動でいろいろやってくれます。

そうすると・・・・

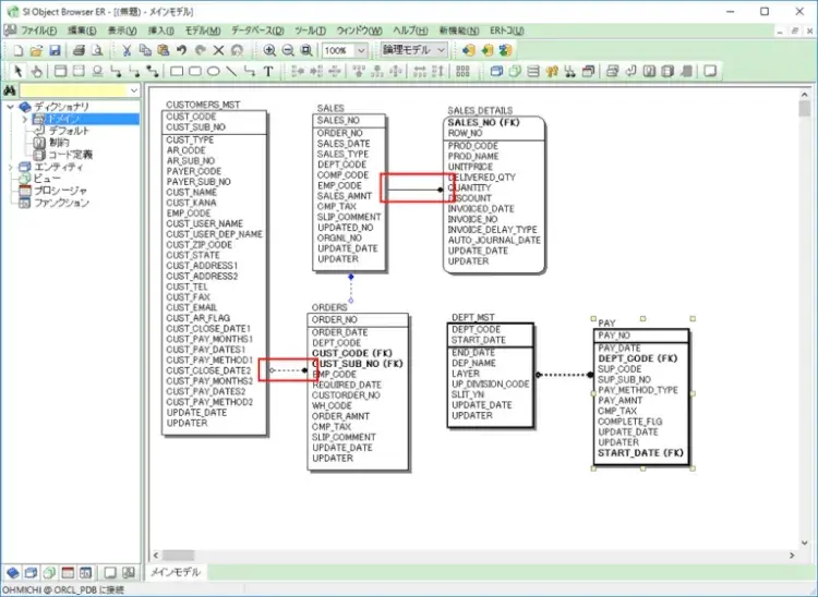
簡単にER図が作れました。
リレーションだってちゃんと作れていますね。
これで今日からあなたもOBERマスター!
この記事の執筆・監修者
株式会社システムインテグレータ
- カテゴリ:
- キーワード:








